User Tools

Site Tools


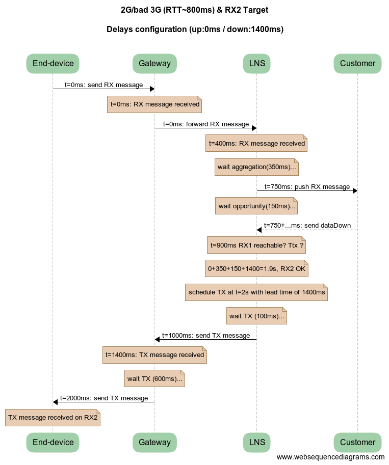
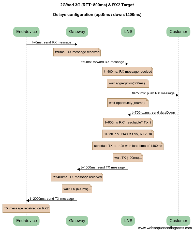
images:326lns_delay_800ms.png

326lns_delay_800ms.png

326lns_delay_800ms.png
Date:
2020/03/19 18:10
Filename:
326lns_delay_800ms.png
Format:
PNG
Size:
71KB
Width:
763
Height:
913
References for:
network_delays
network_delays

This list might not be complete due to ACL restrictions and hidden pages.