User Tools

Site Tools


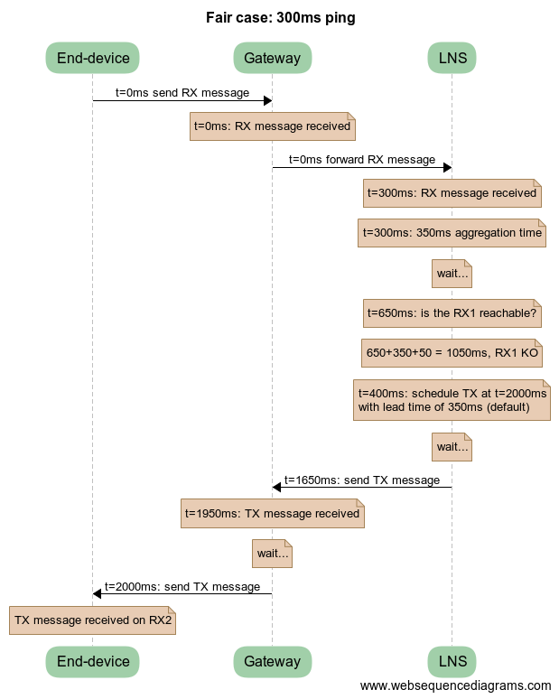
images:lns_delay_300ms.png

lns_delay_300ms.png

lns_delay_300ms.png
Date:
2018/07/20 10:34
Filename:
lns_delay_300ms.png
Format:
PNG
Size:
49KB
Width:
619
Height:
774
References for:
network_delays

This list might not be complete due to ACL restrictions and hidden pages.