User Tools

Site Tools


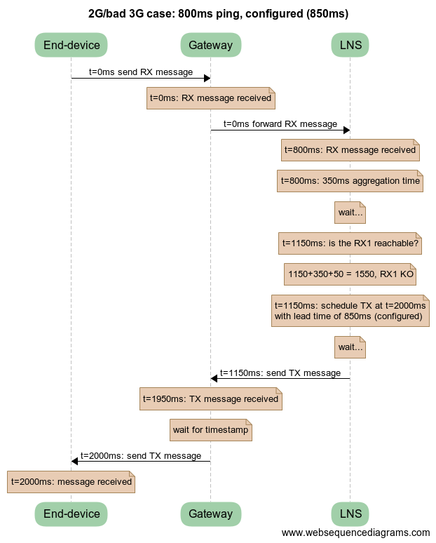
wiki:lns_delay_800ms_configured.png

lns_delay_800ms_configured.png

lns_delay_800ms_configured.png
Date:
2018/07/20 10:58
Filename:
lns_delay_800ms_configured.png
Format:
PNG
Size:
51KB
Width:
622
Height:
774
References for:
network_delays

This list might not be complete due to ACL restrictions and hidden pages.